最新下载
热门教程
- 1
- 2
- 3
- 4
- 5
- 6
- 7
- 8
- 9
- 10
Sui币zkLogin隐私功能解析-用户如何轻松实现Web3身份验证
时间:2025-12-25 15:06:01 编辑:袖梨 来源:一聚教程网
Sui网络的zkLogin功能开创性地将零知识证明技术与社交账户登录相结合,让用户无需管理私钥即可安全访问区块链应用。这项技术突破既保留了Web2的便捷登录体验,又实现了Web3级别的隐私保护,为数十亿互联网用户架起了通往加密世界的桥梁。

Sui网络zkLogin:重新定义区块链身份验证
zkLogin是Sui区块链上的革命性身份验证协议,完美融合了传统互联网登录的便捷性与分布式账本技术的安全特性。它如同一位专业的"数字身份转换器",将用户的社交账户凭证转化为具有隐私保护功能的链上身份标识。
这项技术的核心价值在于消除了Web3的使用障碍。面对全球近50亿社交媒体用户,zkLogin让他们无需接触复杂的加密概念,就能轻松踏入区块链领域。Sui选择zkLogin作为核心验证机制,体现了这个高性能Layer1网络对用户体验与隐私保护的双重承诺。
相较传统方式,zkLogin带来三大变革:简化登录流程,告别助记词记忆负担;强化隐私防护,防止身份信息泄露;提升安全等级,通过加密技术降低攻击风险。
零知识证明:zkLogin的隐私守护神
零知识证明构成了zkLogin的隐私基石,这种密码学技术允许证明方在不泄露具体信息的前提下,验证某项陈述的真实性。就如同证明年龄达标却无需出示出生证明一般精妙。
zkLogin的隐私机制体现在两个维度:身份层面将OAuth凭证转化为不可追溯的链上标识;行为层面通过动态地址生成算法,确保不同应用间的活动无法被关联追踪。
在实际应用中,这项技术优势尤为突出:DeFi交易可隐藏策略细节,DAO投票能证明资格却不暴露持币数量。传统区块链登录会永久记录用户行为,而zkLogin实现了"证明而不暴露"的完美平衡。

三步实现Web3无缝登录体验
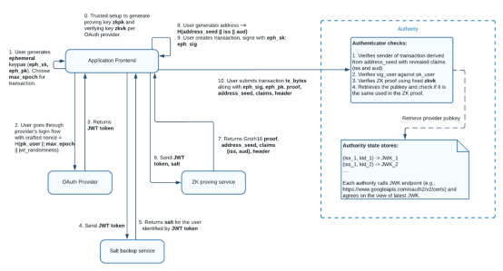
zkLogin的使用体验与传统社交登录完全一致:用户只需点击熟悉的"Google登录"按钮,授权后即可进入应用。背后的复杂技术流程对用户完全透明:
1.通过OAuth平台获取JWT格式凭证
2.本地生成零知识证明
3.链上合约验证身份合法性
2024年5月升级后,zkLogin新增了多重签名恢复功能,允许绑定多个社交账户作为备份。目前支持的平台已从Google、Face-book扩展到Apple等主流服务,未来还将接入更多社交身份系统。

zkLogin的应用潜力与技术边界
这项技术为DeFi领域带来新机遇,用户无需掌握钱包知识即可参与交易。游戏社交领域则能实现隐私保护的资产管理与社区治理。作为Sui生态的增长引擎,zkLogin已获Ethos Wallet等知名应用集成。
技术层面,zkLogin依赖第三方服务的稳定性,虽通过多重签名有所缓解,但仍存在服务中断风险。隐私方面虽优于传统方案,但并非绝对匿名系统,用户仍需防范钓鱼攻击等威胁。
从合规角度看,zkLogin在隐私保护与监管要求间取得了巧妙平衡。随着区块链技术普及,这项功能很可能成为大众进入Web3的主要入口,在安全与便利、创新与合规之间找到了黄金分割点。
以上就是小编为大家带来的Sui网络zkLogin技术深度解析,如需获取更多区块链前沿资讯,请持续关注本站。
相关文章
- 注册即送高达 100 USDT 奖励!加入币安,开启全球加密资产投资之旅! 06-09
- 下载币安APP,立享高达 100 USDT 新手奖励! 06-09
- 极限竞速地平线6:如何开启自动驾驶功能 05-21
- 深海迷航2修理工具蓝图获取途径-修理工具蓝图解锁方法详解 05-21
- 支付宝碰一碰支付操作指南-支付宝碰一碰防套路攻略 05-21
- 实测智象未来hidream.ai的5个隐藏功能,效率翻倍 05-21
- 名将杀法正技能是什么 05-21
- 下一站江湖2机关师身份怎么样 05-21