最新下载
热门教程
- 1
- 2
- 3
- 4
- 5
- 6
- 7
- 8
- 9
- 10
Sui币zkLogin隐私功能详解-用户如何轻松实现Web3身份验证
时间:2025-12-25 15:18:01 编辑:袖梨 来源:一聚教程网
Sui币的zkLogin功能利用零知识证明技术,让用户无需管理助记词即可通过Google等社交账户直接登录区块链应用。这项技术既保护了用户隐私,又显著降低了Web3的使用门槛,为数十亿Web2用户提供了进入加密世界的便捷通道。
什么是zkLogin?Sui币的隐私革新
zkLogin是Sui网络上的突破性身份验证技术,它将Web2的便捷登录体验与Web3的安全隐私优势完美结合。
这项技术如同一位“身份翻译官”,允许用户使用熟悉的社交账户登录,同时在底层生成全新的、隐私保护的链上身份。
zkLogin的核心目标是消除Web3的入门障碍。全球近50亿社交媒体用户无需面对复杂的助记词和私钥,就能轻松进入区块链世界。
与传统登录方式相比,zkLogin带来三重革新:简化登录流程、增强隐私保护、提高安全性。

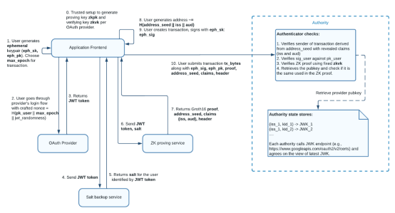
zkLogin如何借助零知识证明保护隐私?
零知识证明是zkLogin的隐私核心,这项密码学技术允许证明陈述真实性而不透露额外信息。
在身份层面,zkLogin将OAuth身份信息转换为可验证但不透明的链上凭证。系统能证明你是合法账户持有者,却不会透露具体账户信息。
在行为层面,zkLogin为每个应用生成不同的Sui地址,防止跨应用追踪用户行为。
与传统Web3登录相比,zkLogin解决了透明性问题,确保用户行为不会在链上被永久记录和分析。

用户如何实现无缝Web3身份验证?
zkLogin的体验始于熟悉的社交登录界面。用户看到"使用Google登录"等选项时,流程与日常网站登录无异。
技术流程完全自动化:
1.用户通过OAuth平台登录获取id_token;
2.系统在本地生成零知识证明;
3.将proof+公共参数提交至链上验证;
4.合约验证成功,确认用户身份。
复杂的零知识证明生成对用户完全不可见,他们只需完成熟悉的社交登录。

zkLogin的应用前景与潜在局限
在DeFi领域,用户可直接使用社交账户参与交易,无需先学习复杂的钱包管理知识。
在游戏和社交领域,zkLogin支持隐形逻辑的DAO投票,玩家可以隐私保护的方式参与社区治理。
需要注意的是,zkLogin并非绝对的匿名解决方案。用户仍需警惕网络钓鱼攻击等潜在风险。
以上就是小编为大家带来的Sui币zkLogin功能深度解析,想了解更多区块链技术前沿资讯?请持续关注本站。
相关文章
- 注册即送高达 100 USDT 奖励!加入币安,开启全球加密资产投资之旅! 06-09
- 下载币安APP,立享高达 100 USDT 新手奖励! 06-09
- 磁力种子搜索器安卓版下载-磁力链搜索器最新版本下载 12-25
- 新三国志曹操传徐庶之影关卡攻略分享 12-25
- 最强祖师萧辰四阶法宝锻造及本命养成 12-25
- 华夏千秋12级魔人过关攻略分享 12-25
- 画世界pro正版免费下载安装包最新版-画世界pro正版免费下载安卓苹果 12-25
- 恶魔秘境焰行者500魂地狱黑塔攻略 12-25